Breadcrumbs

I3RDM How to install an APK trough RDM

This guide will explain how to upload an APK via app repository as well installing via RDM

\uD83D\uDCD8 Instructions


  1. After logging into RDM you will find “App repository” on the left side

    image-20221005-145316.png
  2. Click +Add Application

    image-20221005-145510.png
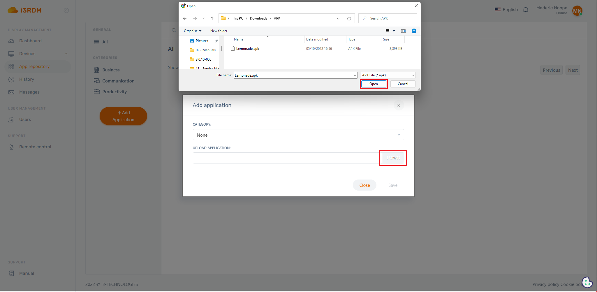
  3. Click on “browse” and navigate the APK you want to upload and then save it

    image-20221005-145728.png
  4. If you click on the uploaded APK a menu will open and by using this menu you can install the APK on the desired display/group

    image-20221005-151003.png