Breadcrumbs

_I3RDM How to install an APK trough RDM

This guide will explain how to upload an APK via app repository as well installing via RDM

📘 Instructions


  1. After logging into RDM you will find “App repository” on the left side

    image-20221005-145316.png
  2. Click +Add Application

    image-20221005-145510.png
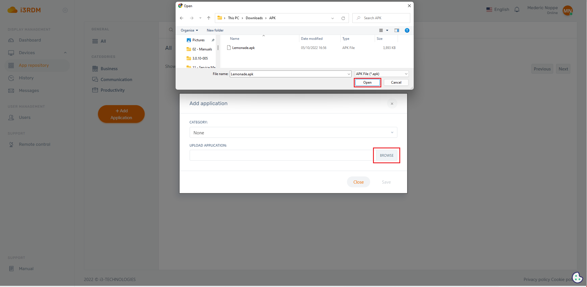
  3. Click on “browse” and navigate the APK you want to upload and then save it

    image-20221005-145728.png
  4. If you click on the uploaded APK a menu will open and by using this menu you can install the APK on the desired display/group

    image-20221005-151003.png